Veeam YARA 扫描的免费规则库 - Ransomware.live 实战指南

我们在之前的文章中介绍了 Veeam v13 版本继续加强了 YARA 恶意软件扫描功能,但官方规则库有限的问题很现实。互联网上免费的 YARA 规则源本来就不多,质量好的更是稀缺。今天给大家推荐一个宝藏网站:Ransomware.live - 一个专业的开源勒索软件威胁情报平台,它提供 62 个主流勒索软件团伙的免费 YARA 规则,正好可以作为 Veeam YARA 扫描功能的绝佳补充。
认识 Ransomware.live:专业的勒索软件威胁情报平台
Ransomware.live 是由安全专家 Julien Mousqueton 维护的开源威胁情报平台,专注于勒索软件攻击的实时监控和分析。平台跟踪 297 个攻击团伙,记录超过 23,126 个受害者案例,最核心的价值是提供了 62 个主流勒索软件团伙的专业 YARA 规则库。

平台核心功能:
- 实时攻击监控- 跟踪全球勒索软件攻击活动,显示 297 个攻击团伙、23,126+ 个受害者案例例
- 攻击统计 - 按时间、地域、行业维度分析勒索软件趋势
- 团伙档案 - 详细记录各个勒索软件团伙的攻击特征和历史活动
- 受害者数据库 - 可搜索的受害者信息,便于威胁关联分析
- YARA规则库 - 按勒索软件团伙分类的检测规则,支持直接下载
这些规则由安全专家基于真实攻击样本编写,质量远超通用检测规则。Ransomware.live 的 YARA 页面能够查看并手工获取相关的 YARA 规则。有需要的用户可以按需查找相关规则。

除了手工获取之外,平台还提供 Pro API 服务,对于需要自动化批量下载的 Veeam 用户来说,Pro 版本的结构化 API 接口服务特别实用,我们只需要通过 Get your free API Key 服务获取相关下载 API key 即可。

Pro API:自动化 YARA 规则获取
对于有规则需要离线使用的用户,我为大家提供了一个一键下载所有规则的脚本,专门为 Veeam 用户设计,能够自动下载所有 62 个团伙的 YARA 规则文件。脚本使用 jq 解析 JSON 响应,自动处理文件命名和验证,还包含详细的下载日志。
完整自动化下载脚本
#!/bin/bash
# Ransomware.live YARA规则全自动下载脚本
set -e
set -o pipefail
# 用户配置
TARGET_DIR="./yara_rules"
API_KEY="your-api-key-here"
API_BASE="https://api-pro.ransomware.live"
# 创建目录
mkdir -p "$TARGET_DIR"
LOG_FILE="${TARGET_DIR}/download_$(date +%Y%m%d_%H%M%S).log"
log() {
echo "[$(date '+%Y-%m-%d %H:%M:%S')] $1" | tee -a "$LOG_FILE"
}
# 检查工具
if ! command -v jq >/dev/null 2>&1; then
echo "需要安装jq: sudo apt-get install jq 或 brew install jq"
exit 1
fi
log "开始下载Ransomware.live YARA规则..."
# 获取所有团伙YARA规则
API_RESPONSE=$(curl -s -H "X-API-KEY: $API_KEY" "$API_BASE/yara")
if ! echo "$API_RESPONSE" | jq -e '.groups' >/dev/null 2>&1; then
log "API响应异常,请检查API密钥"
exit 1
fi
# 批量下载规则
echo "$API_RESPONSE" | jq -r '.groups[].group' | while read -r group; do
if [ -n "$group" ]; then
log "下载: $group"
YARA_RESPONSE=$(curl -s -H "X-API-KEY: $API_KEY" "$API_BASE/yara/$group")
if echo "$YARA_RESPONSE" | jq -e '.rules[0]' >/dev/null 2>&1; then
YARA_CONTENT=$(echo "$YARA_RESPONSE" | jq -r '.rules[0].content')
FILENAME=$(echo "$YARA_RESPONSE" | jq -r '.rules[0].filename')
if [ -n "$YARA_CONTENT" ] && [ "$YARA_CONTENT" != "null" ]; then
OUTPUT_FILE="${TARGET_DIR}/${FILENAME:-${group}.yar}"
echo "$YARA_CONTENT" > "$OUTPUT_FILE"
if [ -s "$OUTPUT_FILE" ] && grep -q "^rule " "$OUTPUT_FILE"; then
RULE_COUNT=$(grep -c "^rule " "$OUTPUT_FILE")
log "✓ $(basename "$OUTPUT_FILE") (${RULE_COUNT}条规则)"
else
log "✗ 文件无效: $group"
rm -f "$OUTPUT_FILE"
fi
fi
fi
sleep 0.5
fi
done
log "下载完成!规则文件保存在: $TARGET_DIR"脚本使用方法
-
环境准备
# 安装必要工具 sudo apt-get install curl jq # Ubuntu/Debian # 或 brew install curl jq # macOS -
配置脚本
# 修改 TARGET_DIR 为你的目标目录 # 修改 API_KEY 为你的实际 API 密钥 chmod +x download_yara_rules.sh -
运行脚本
./download_yara_rules.sh
脚本特性:
- 一键下载所有 62 个勒索软件团伙的 YARA 规则,如果后续有新的规则更新,本脚本也能同样一键获取相关更新规则。
- 自动处理文件命名和格式验证
- 详细的下载日志和错误处理
- 支持自定义下载目录
Veeam 集成部署方法
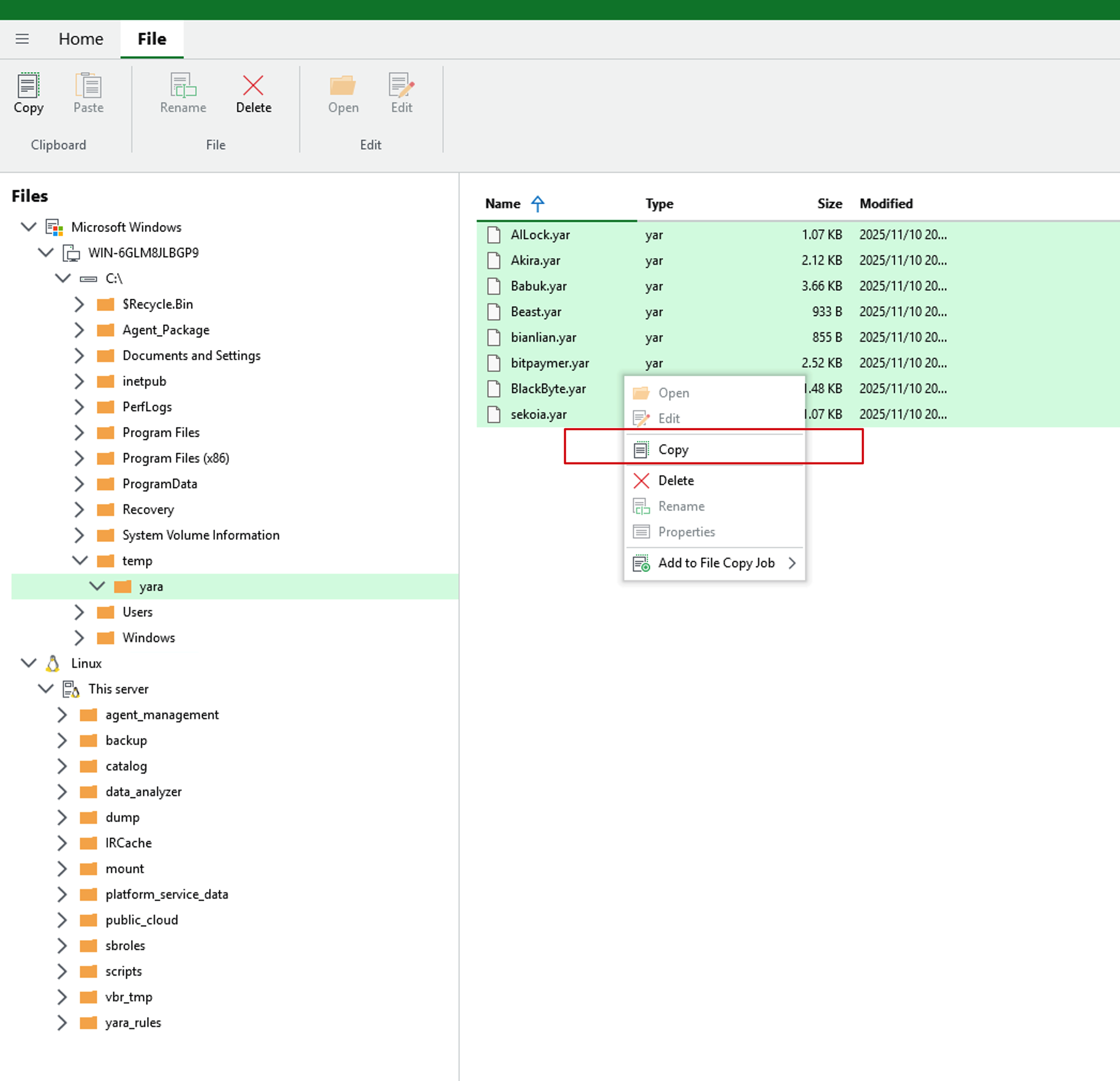
规则下载完成后,可以通过 VBR console 上传和导入。
- 来到 VBR console 中,打开下方的三个点,激活 Files 窗口

- 在 Files 窗口中,能看到当前 Console 所在的 Windows 的文件夹和 VBR Server 的文件夹。

- 从当前电脑的 YARA 规则存放路径中,选中所有需要拷贝的规则,右键点击 Copy 按钮。

- 来到 VBR Server 的 yara_rules 目录,右键菜单选择 Paste 按钮

- 稍等片刻后,yara 规则文件就会被传输到 vbr 服务器上。

- 找任意一个备份存档,选中 Scan backup 操作,能够在 YARA 下来菜单中实时看到规则名称,选取作为扫描规则即可。

总结
Ransomware.live 作为免费开源的威胁情报平台,为 Veeam 用户提供了零成本的 YARA 规则增强方案。目前已包含 62 个专业级勒索软件检测规则、持续更新的威胁情报、再加上自动化下载工具,这套组合让 Veeam v13 的恶意软件检测能力有了质的提升。配合免费的 Pro 版本的 RestAPI 和我的自动下载脚本,能够实现全自动的规则更新。
实际应用建议:
- 定期更新:建议每周执行一次,保持威胁情报最新
- 测试验证:先在测试环境验证新规则的检测效果
- 监控日志:关注下载成功率和文件有效性,如果有可能,可以进行人工核对
面对日益复杂的勒索软件威胁,这种免费但专业的威胁情报源值得每个 Veeam 用户关注和使用。通过合理配置 Ransomware.live 的 YARA 规则,可以显著提升 Veeam 环境对勒索软件的检测和防护能力。